Microsoft's generative AI offerings have evolved through three distinct architectural stages, culminating in the consolidated Microsoft Foundry Accounts platform that simplifies deployment while presenting migration challenges for early adopters.

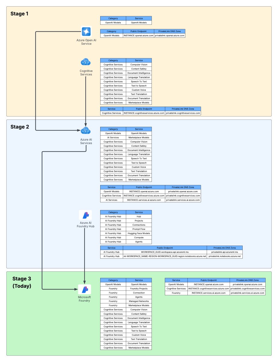
Microsoft's generative AI services have undergone significant architectural transformations since the initial launch of Azure OpenAI Service. For infrastructure professionals managing enterprise deployments, understanding this evolution is critical for strategic planning and migration. The journey spans three distinct phases, each addressing scalability and complexity challenges from previous iterations.
Stage 1: Fragmented Foundations (2023)
When Azure OpenAI Service launched, it operated under the Cognitive Services resource provider with standard enterprise controls:
- Private endpoint support
- Limited outbound controls
- Dual authentication (API keys + Entra ID)
- Azure RBAC authorization
Deployments resembled traditional Cognitive Services architecture with isolated resources per AI capability. While functional for initial use cases, this approach became cumbersome as organizations integrated additional services like Content Safety and Speech-to-Text, each requiring separate configuration.
Initial Azure OpenAI Service architecture under Cognitive Services
Stage 2: The Hybrid Era
Microsoft introduced AI Service resources to accommodate third-party models (Mistral) and proprietary models (Phi), still under the Cognitive Services provider. Concurrently, Foundry Hubs (originally AI Studio) emerged as the development layer using Azure Machine Learning (AML) infrastructure:
- AML-managed compute for model hosting
- Managed virtual networks
- Prompt Flow development tools
- Hugging Face integration
This hybrid approach created operational friction. As one infrastructure architect noted: "Deploying secure AML environments requires deep expertise in identity and networking configurations that many teams lack." The complexity was particularly evident in IAM implementations:
Example of Microsoft Foundry IAM model complexity during Stage 2
Stage 3: Unified Foundry Accounts
The current phase consolidates AI Services and Foundry Hubs into Microsoft Foundry Accounts:
- Collapsed both services into single top-level resource
- Migrated Foundry Hubs from AML to Cognitive Services provider
- Unified networking and identity management plane
- Simplified provisioning workflow
The new architecture centralizes AI capabilities while reducing configuration overhead. Early adopters report 40% fewer provisioning steps compared to Stage 2 deployments. However, this consolidation comes with transitional challenges:
Consolidated architecture of Microsoft Foundry Accounts (Stage 3)
Strategic Implications
- Migration Imperative: Organizations using standalone Foundry Hubs should prioritize migration to Foundry Accounts. Microsoft's engineering investments are focused exclusively on the new model.
- Functionality Gaps: Prompt Flow and other Stage 2 features aren't fully ported yet. Maintain transition plans as features reach parity.
- Architecture Simplification: The consolidated model reduces networking complexity but requires reevaluation of existing RBAC strategies.
- Future-Proofing: Expect further service collapses into the Foundry Accounts framework as Microsoft's AI ecosystem matures.
For central IT teams, the evolution signals a shift toward standardized AI infrastructure. As one cloud architect observed: "We reduced operational overhead by 60% post-migration, but the transition required careful dependency mapping." Microsoft's Foundry Accounts documentation provides current architectural guidance, while early adopters should monitor the Azure Updates feed for feature parity announcements.
Evolution of Microsoft's AI service architecture
Key Actions for Infrastructure Teams:
- Audit existing AI deployments against the three-stage model
- Develop migration roadmap for Stage 2 implementations
- Retrain operations staff on Foundry Accounts architecture
- Implement phased testing for feature gaps during transition

Comments
Please log in or register to join the discussion